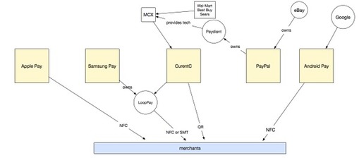
My attempt to diagram the world of mobile payments—it’s a tangle. pic.twitter.com/e0fQc4svgJ
Source: twitter.com
My attempt to diagram the world of mobile payments—it’s a tangle. pic.twitter.com/e0fQc4svgJ
Source: twitter.com
Kenneth Carnesi holds a Juris Doctor degree from New York Law School and a Professional Certificate in International Banking from Harvard Law School. Kenneth Carnesi is the Director of Operations and Government Sales at Anaptyx LLC and sits on the Boards of The Lazarus Organization, Monkeetech LLC and MG Madison Phillips, Inc. Mr. Carnesi has also founded CICG - Carnesi International Consulting Group, a company specializing in strategy consulting to small to mid-size businesses.

Leave a comment